برنامه نویسی اندروید - دانشگاه صنعتی قم

این وبلاگ کانال ارتباطی با دانشجویان درس«برنامه نویسی موبایل» دانشگاه صنعتی قم می باشد.

برنامه نویسی اندروید - دانشگاه صنعتی قم

این وبلاگ کانال ارتباطی با دانشجویان درس«برنامه نویسی موبایل» دانشگاه صنعتی قم می باشد.

محتویات این وبلاگ با هدف آموزش اندروید در دوره درسی "برنامه نویسی موبایل" در دانشگاه صنعتی قم توسط اینجانب گردآوری شده است.
تعداد زیادی از مطالب ترجمه شده در این وبلاگ توسط دانشجویان دانشگاه صنعتی قم به عنوان پروژه های این درس ترجمه شده است.
در صورتی که تصمیم به تماس با من دارید، می توانید از طریق آدرس ایمیل qut دات android در جی میل دات کام با من تماس بگیرید.
-------------------
اگر بتوانم به شما کمکی در زمینه برنامه نویسی اندروید بکنم، خوشحال خواهم شد با این حال اگر پرسشی را ارسال کردید و بنده نیز به دلیل مشکلات و مشغله نتوانستم پاسخگو باشم، پوزش بنده را پیشاپیش پذیرا باشید.
-------------------
چون افراد زیادی از من درخواست می کنند تا برنامه نویسان اندروید به خصوص در شهر قم را به آنها معرفی کنند، اگر تمایل دارید رزومه و یا مشخصات خود را برایم ارسال کنید تا در صورت وجود درخواستهایی از این دست به شما اطلاع دهم.
از نظر من محدویتی به شهر قم وجود ندارد، لذا اگر برنامه نویس اندروید در شهرهایی دیگر هستید و یا به دنبال نیروی برنامه نویس اندروید هستید با من در تماس باشید، شاید بتوانم در این زمینه به شما کمکی بکنم :)
ناگفته نماند از آنجایی که در فضای مجازی من شناختی از هیچ شخص یا شرکتی ندارم، اگر شخصی به دنبال نیروی کار باشد، به افرادی که با مشخصات درخواستی ایشان تطابق داشته باشند، اطلاع خواهم داد و توصیه می شود برنامه نویسان محترم نیز قبل از شروع به همکاری، ملاحظات لازم در این زمینه را به عمل آورند چون من نیز شناختی از طرف مقابل ندارم.

طبقه بندی موضوعی

00- ضروریات آندروید : لاگهای برنامه ها

جمعه, ۲ خرداد ۱۳۹۳، ۰۹:۰۱ ب.ظ

مترجم: محسن مطلوب مقدم

آدرس مطلب اصلی:http://code.tutsplus.com/tutorials/android-essentials-application-logging--mobile-4578

در این آموزش سریع ، شما خواهید آموخت که چگونه به استفاده از نرم افزارلاگها در برنامه های کاربردی آندروید خود را برای مقاصد تشخیصی پشتیبانی کنید.


این نکته سریع به شما نشان می دهد گام برای رسیدن به ترکیب پشتیبانی ورود به LogCat  سیستم برنامه های خود و سپس با استفاده از ابزار ورود به سیستم  نظارت بر خروجی که چگونه است ورود به سیستم در برنامه های شما ، یا در شبیه ساز یا دستگاهی است که متصل به واسطی از طریق دیباگرمی باشد .این مهارت ارزشمند برای مسائل مربوط به اشکال زدایی است ، حتی زمانی که ابزارهای اشکالزدایی بزرگ در دسترس برای بررسی پله ای از طریق کد می باشد.

 

 

مرحله 1: ایجاد یک برنامه کاربردی آندروید

 

شروع میکنیم به ایجاد یک پروژه آندروید برنامه های آندروید خود را به صورت عادی اجرا میکنیم.هنگامی که شما پروژه آندروید خود رابه صورت نصب  داشته باشید، شما آماده برای ادامه کارواین نکته سریع می باشید

 

مرحله 2: گزینه ورود به سیستم برای برنامه های کاربردی آندروید

 

 می باشد پیام های ورود به سیستم محکم( وطولانی ) طبقه بندی SDK شامل کلاس سودمند ومفید ورود به سیستم android.util.Log  شده ، با اشتباهات که شدید ترین ، پس از آن هشدارها، پیام های اطلاع رسانی، پیام های اشکال زدایی و پیام های طولانی که حداقل اند .هر نوع از لاگها متد خاص خودش را دارد

ساده است فراخوانی متد و پیام ورود به سیستم که ایجاد شده است انواع پیام ها و متد های وابسته ان ها ازاین قبیل اند:

متد() Log.e برای ورود خطا استفاده می شود.

متد() Log.w  برای ورود هشدارها استفاده می شود

متد() Log.i. برای ورود اطلاعات پیام استفاده می شود

متد() Log.d برای ورود پیام های اشکال زدایی استفاده می شود

متد() Log.v برای ورود پیام های طولانی استفاده می شود

متد() Log.wtf  وقتی  وارد سیستم شوید و شکست بدی که هرگز نباید رخ می داد استفاده شود.

( مخفف " چه شکست خیلی بد ! " البته " WTF ")

 

پارامتر اول از هر روش ورود یک رشته به نام یک تگ است این معمول است برای تعریف یک رشته ایستا و جهانی به نمایندگی از برنامه کلی وفعالیت خاص در برنامه به طوری که فیلترکننده ورود به سیستم می تواند ایجاد شود برای محدود کردن خروجی ،ورود به اطلاعات خاصی باشد.به عنوان مثال شما می توانید تعریف کنید یک رشته به نام تگ مطابق زیر :

 

private static final String TAG = "MyApp";

 

شما اغلب اوقات که تگ به عنوان کلاس است که در آن دستور ورود رخ می دهد تعریف شده است.این یک قرارداد معقول است، اما هر چیزی

قابل شناسایی و یا برای شما مفید را انجام خواهد داد در حال حاضرعرضه این تگ در هر زمان به شما استفاده از روش ورود به سیستم، پیام ورود به سیستم اطلاعاتی ممکن است شبیه به این باشد.

 

Log.i(TAG, "I am logging something informational!");

 

شما Throwable پاس کرده ،معمولا در استثنا که اجازه ورود به ردیابی دارد  همچنین میتوانید یک شی پشته یا سایر اطلاعات مفیداست را چاپ کند.

try {
// ...
} catch (Exception exception) {
    Log.e(TAG, "Received an exception", exception);
}

 

توجه: فراخوانی متد()  Log.wtf همیشه ردیابی پشته را چاپ کرده و ممکن است باعث شود، تااین روند با یک پیام خطا پایان یابد.

آن واقعا، تنها برای خطاهای شدید در نظر گرفته شده است برای ورود به سیستم استاندارد استثنائات ، ما استفاده از متد () Log.e  را پیشنهاد می­کنیم.

متد () Log.wtf فقط در آندروید 2.2 و یا بعد از آن در دسترس است.بقیه در تمام نسخه های آندروید در دسترس هستند.

 

مرحله 3: اضافه کردن ورود پشتیبانی برای کلاس Activity

 

حالا اجازه دهید برخی از ورود به سیستم(لاگ) را به کلاس فعالیت خود اضافه کنید اول، اضافه دستورات وارد شده مناسب برای ورود به کلاس android.util.Log   

وبعد اعلان تگ ورود به سیستم برای استفاده در کلاس خود ( و یا کل برنامه) در این مورد ما متغیر DEBUG_TAG  را فراخوانی می­کنیم.

در نهایت ، اضافه کردن متد ورود به سیستم و فراخوانی ان هر کجا که شما می خواهید خروجی ورود به سیستم باشد.

به عنوان مثال شما ممکن است پیام ورود به سیستم اطلاعاتی را درون متد oncreate کلاس فعالیت پیاده کنید.

در زیر برخی از نمونه کد است که نشان می دهد چگونه همه این مراحل می رسند.

package com.mamlambo.simpleapp;
 
import android.app.Activity;
import android.os.Bundle;
import android.util.Log;
 
public class MySimpleAppActivity extends Activity {
    private static final String DEBUG_TAG= "MySimpleAppLogging";
 
    @Override
    public void onCreate(Bundle savedInstanceState) {
        super.onCreate(savedInstanceState);
        setContentView(R.layout.main);
        Log.i(DEBUG_TAG, "Info about MySimpleAppActivity.");      
    }
}

 

 

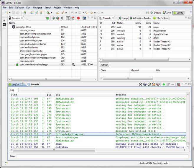
گام 4: نظارت بر لاگ خروجی - راه آسان

 

شما می توانید استفاده کنید از لاگ کت مفید از درون اکیلیپس تا لاگ خروجی را از دستگاه یا شبیه ساز مشاهده کنید لاگ کت

 برای استفاده در توسعه پلاگین های آندروید یکپارچه شده است شما لاگ کت را از پنل دی دی ام اس و دیدگاه دیباگ یا اشکال زدا اکلیپس که یکپارچه شده است پیدا خواهید کرد


 

گام 5: ورود به سیستم مانیتورینگ برنامه خروجی - ایجاد فیلترها ورود

شما همچنین می توانید در خروجی لاگین کردن لاگ کت پایه را ببینید شامل اطلاعات ورود به سیستم از بسیاری از منابع مختلف،برای اهداف دیباگ (اشکال زدایی) می تواند مفید باشد برای فیلتر کردن خروجی فقط با تگ ها برای برنامه های کاربردی خاصی ،با این راه شما می توانید بر خروجی لاگ برنامه خودتان تمرکز کنید.

شما همچنین می­توانید از کمک های لاگ کت از درون اکیلیپس برای فیلتر کردن پیام­های لاگ شده خودتان استفاده کنید با رشته تگی که در برنامه کاربردی تان فراهم می آورید تا یک فیلتر جدید اضافه کنید بر دکمه سبز بعلاوه در پنل لاگ کت اکیلیپس کلیک نمایید نام فیلتر شاید در نام تگ استفاده شود و تگی را که می خواهید فیلتر کنید پر کند یک تَب جدید ایجاد کنید در لاگ کتی که فقط پیام های لاگی را که شامل این تگ است نشان خواهد داد شما می توانید فیلتر هایی برای نشان دادن ایتم ها با مرتبه شدید ایجاد کنید



 

ملاحظات عملکرد با ورود به سیستم

 

خروجی ورود به سیستم عملکرد نرم افزار را در معرض تعدیل قرار می دهد استفاده بیش از حد می تواند در عملکرد نرم افزار بکاهد. حداقل ، اشکال زدایی و ورود به سیستم طولانی باید تنها برای اهداف توسعه استفاده شود و قبل از انتشار حذف شود. برای بررسی دیگر خروجی ورود به سیستم و نیز همچنین قبل از انتشار این ایده خوبی است

 

نتیجه گیری

ورود به سیستم اشکال زدایی بسیار سودمند و روش تشخیصی مورد استفاده توسط توسعه دهندگان است استفاده از کلاس لاگین بخشی از اندروید اس دی کی را فراهم می آورد با لاگ کت که اطلاعات مهم درباره نرم افزار کاربردی خودتان را لاگ(وارد کردن) کنیم اما مطمئن شوید که شما پیاده سازی ورود و خروج کارمندان در برنامه های شما را پیش از انتشار

به عنوان ورود به سیستم دارای عملکرد با اشکال بررسی کرده اید.
  • وهاب صمدی بخارایی

نظرات  (۰)

هیچ نظری هنوز ثبت نشده است

ارسال نظر

کاربران بیان میتوانند بدون نیاز به تأیید، نظرات خود را ارسال کنند.
اگر قبلا در بیان ثبت نام کرده اید لطفا ابتدا وارد شوید، در غیر این صورت می توانید ثبت نام کنید.
شما میتوانید از این تگهای html استفاده کنید:
<b> یا <strong>، <em> یا <i>، <u>، <strike> یا <s>، <sup>، <sub>، <blockquote>، <code>، <pre>، <hr>، <br>، <p>، <a href="" title="">، <span style="">، <div align="">
تجدید کد امنیتی